ภาพรวม DreamCoder สำหรับ PostgreSQL
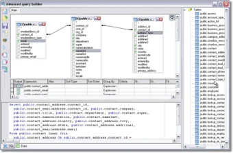
DreamCoder for PostgreSQL เป็นซอฟต์แวร์เวอร์ชันเต็มที่พัฒนาโดย Mentat Technologies สำหรับ Windows ซึ่งอยู่ในหมวดหมู่ของซอฟต์แวร์ฐานข้อมูล มีคุณสมบัติครอบคลุมสำหรับการจัดการฐานข้อมูล PostgreSQL โปรแกรมนี้ให้ผู้ใช้พื้นที่ที่แข็งแกรงในการทำงานกับฐานข้อมูล PostgreSQL ตอบสนองต่อความต้องการของนักพัฒนาซอฟต์แวร์และผู้เชี่ยวชาญด้านเทคโนโลยีสารสนเทศ
ด้วย DreamCoder for PostgreSQL ผู้ใช้สามารถคาดหวังประสบการณ์ที่มีคุณภาพสูงที่เป็นพิเศษสำหรับงานฐานข้อมูล PostgreSQL ตั้งแต่การสร้างคิวรี่ การออกแบบฐานข้อมูล และการบริหารจัดการ ซอฟต์แวร์นี้จัดเตรียมเครื่องมือที่จำเป็นให้แก่ผู้ใช้เพื่อให้สามารถปรับปรุงกระบวนการการจัดการฐานข้อมูลของพวกเขาได้อย่างมีประสิทธิภาพ ไม่ว่าจะเป็นการจัดการข้อมูล การบริหารจัดการ schema หรือการปรับแต่งประสิทธิภาพ DreamCoder for PostgreSQL มอบความสามารถที่หลากหลายสำหรับผู้เชี่ยวชาญด้านฐานข้อมูล
.webp)
.webp)